This website requires JavaScript.
Explore
Help
Sign In
cato447
/
TicTacToe-Multiplayer
Watch
1
Star
0
Fork
0
You've already forked TicTacToe-Multiplayer
Code
Issues
Packages
Projects
Releases
Wiki
Activity
Files
52ce1f070f4964d4bceac0a3fcc3fee6cc5013c9
TicTacToe-Multiplayer
/
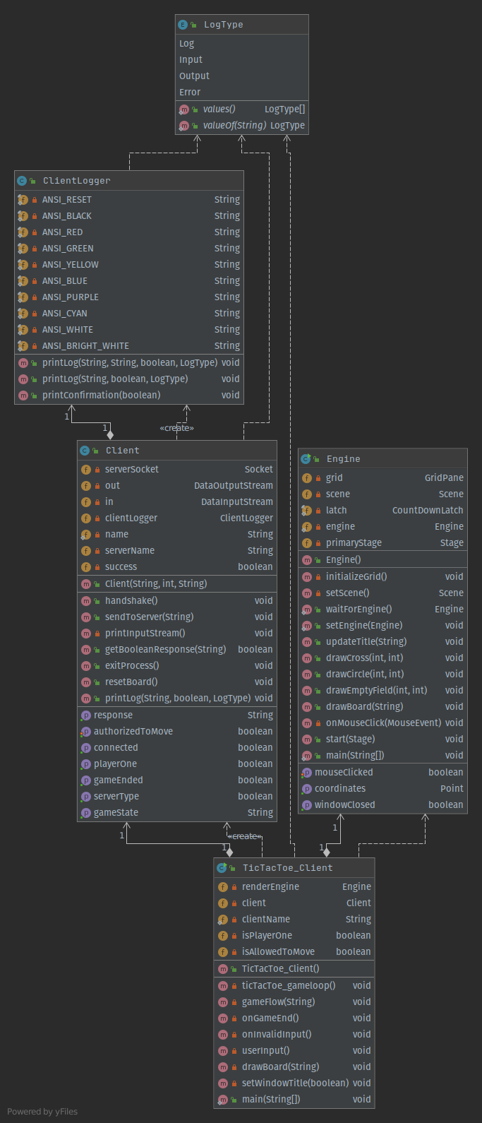
UML
/
TicTacToe_Client_UML.png
Simon Bussmann
52ce1f070f
Added UML Graphs
2021-03-24 18:05:33 +01:00
130 KiB
683x1590px
Raw
History